一、什么是装饰器模式?
我们都知道装饰, 元旦, 圣诞节, 我们都需要装饰, 渲染节日气氛. . 所谓装饰, 就是在原来的基础上加东西.
装饰器模式(Decorator Pattern)允许向一个现有的对象添加新的功能,同时又不改变其结构。这种类型的设计模式属于结构型模式,它是对现有类的包装。
这种模式创建了一个装饰类,用来包装原有的类,并在保持类方法签名完整性的前提下,提供了额外的功能。 我们通过下面的实例来演示装饰器模式的用法。其中,我们将把圣诞节的房间在原来的基础上装饰上了气球。
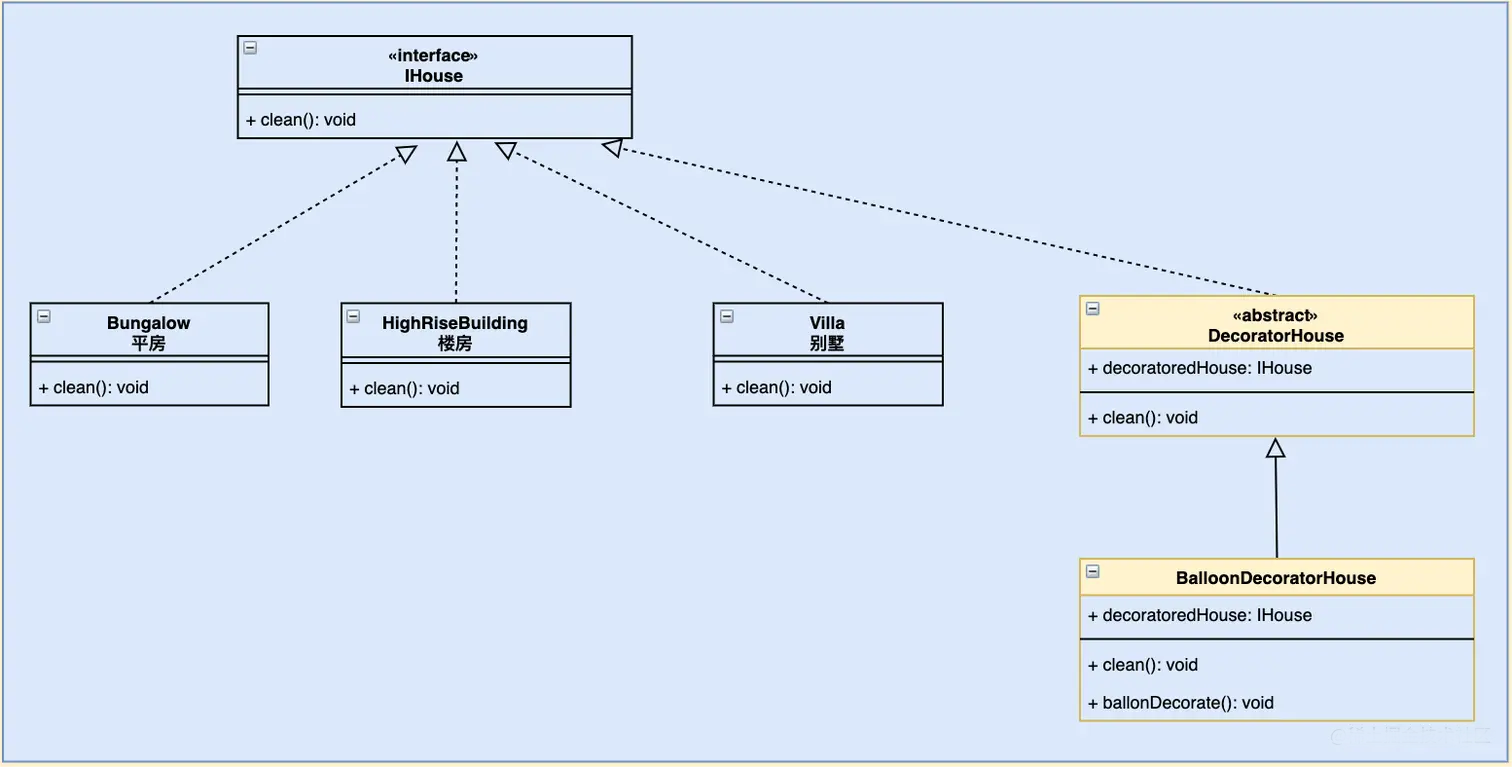
我们来看看UML图: 最开始有房子, 房子有平房, 楼房, 别墅, 我们会打扫房间.

这时, 遇到节假日, 比如:圣诞节, 元旦, 我们会装饰房间, 给房间布置气球等. 我们可以采用装饰器设计模式. 这时, 装饰的主体依然房子. 装饰就像是一个壳子, 套在房子的外面.

代码实现如下:
/**
* 房子抽象类
*/
public interface IHouse {
void clean();
}
/**
* 平房
*/
public class Bungalow implements IHouse{
public void clean() {
System.out.println("平房打扫卫生");
}
}
/**
* 楼房
*/
public class HighRiseBuilding implements IHouse{
public void clean() {
System.out.println("楼房打扫卫生");
}
}
/**
* 别墅
*/
public class Villa implements IHouse {
public void clean() {
System.out.println("别墅打扫卫生");
}
}
/**
* 房间装饰器
*/
public abstract class DecoratorHouse implements IHouse {
public IHouse decoratedHouse;
public DecoratorHouse(IHouse decoratedHouse) {
this.decoratedHouse = decoratedHouse;
}
}
/**
* 具体的装饰:气球
*/
public class BalloonDecoratorHouse extends DecoratorHouse {
public BalloonDecoratorHouse(IHouse decoratedHouse) {
super(decoratedHouse);
}
public void clean() {
super.decoratedHouse.clean();
}
/**
* 自定义装饰方法
*/
public void ballonDecorate() {
// 用气球装饰房间
System.out.println("用气球装饰房间, 好漂亮");
}
}
/**
* 具体的装饰:圣诞树
*/
public class TreeDecoratorHouse extends DecoratorHouse{
public TreeDecoratorHouse(IHouse decoratedHouse) {
super(decoratedHouse);
}
public void clean() {
super.decoratedHouse.clean();
}
/**
* 自定义装饰方法
*/
public void treeDecorate() {
// 用圣诞树装饰房间
System.out.println("用圣诞树装饰房间");
}
}
/**
* 测试类
*/
public class DecoratorPatternTest {
public static void main(String[] args) {
// 不使用装饰
IHouse house = new Villa();
house.clean();
System.out.println("========================");
// 使用装饰: 气球
BalloonDecoratorHouse decoratorHouse = new BalloonDecoratorHouse(new Villa());
decoratorHouse.clean();
decoratorHouse.ballonDecorate();
// 使用装饰: 圣诞树
TreeDecoratorHouse treeDecorator = new TreeDecoratorHouse(new Villa());
treeDecorator.treeDecorate();
}
}
运行结果:
别墅打扫卫生 ======================== 别墅打扫卫生 用气球装饰房间, 好漂亮 用圣诞树装饰房间
使用装饰器模式以后, 我们在不改变原有房子的基础上进行了扩展. 节假日, 就可以使用装饰类装饰房间, 如果节日过去了, 我们就继续使用原来的房子.
接下来, 我们来总结一些上面的案例.
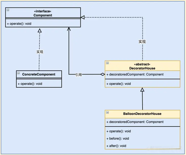
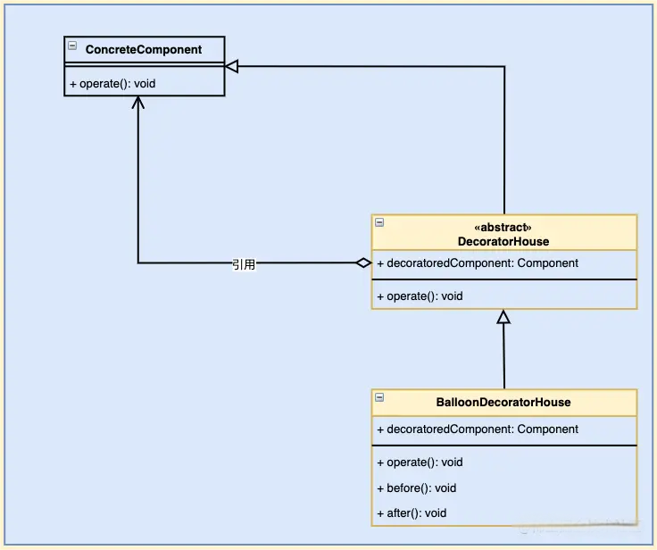
首先, 我们有一个组件Component, 在这个组件里有一些自定义的功能. 通常这个组件Component是抽象的(接口或者抽象类) 然后, 抽象类会有一个具体的实现 ConcreteComponent, 除了实现组件 Component 的方法, 还可自定义方法
我们现在想要对具体实现 ConcreteComponent 进行包装, 定义一个包装类 DecoratorComponent. 通常这个包装类是抽象的。
包装类也实现组件 Component 接口, 然后引入一个 Component 的具体的成员变量. 为什么要引入成员变量呢? 这个也很好理解, 我们的目标是包装的具体类.
定义一个具体的装饰器 DecoratorComponent, 再具体的装饰器中, 可以增加额外的方法. 比如在之前后者之后增加一些逻辑. 具体关系图如下:

代码实现如下:
/**
* 抽象功能
*/
public interface Component {
void operate();
}
/**
* 具体功能实现
*/
public class ConcreteComponent implements Component{
public void operate() {
// 实现具体的逻辑
System.out.println("具体实现的逻辑");
}
}
/**
* 用来装饰Component对象的类
*/
public abstract class DeceratorComponent implements Component {
// 指定装饰的对象
protected Component deceratedComponent;
public DeceratorComponent(Component deceratedComponent) {
this.deceratedComponent = deceratedComponent;
}
}
/**
* 具体的装饰类
*/
public class ConcreteDeceratorComponent extends DeceratorComponent {
public ConcreteDeceratorComponent(Component deceratedComponent) {
super(deceratedComponent);
}
public void operate() {
before();
super.deceratedComponent.operate();
after();
}
public void before(){
System.out.println("在原逻辑之前增加了逻辑");
}
public void after(){
System.out.println("在原逻辑之后增加了逻辑");
}
}
/**
* 测试类
*/
public class DeceratorTest {
public static void main(String[] args) {
Component concreteCom = new ConcreteComponent();
concreteCom.operate();
System.out.println("============");
DeceratorComponent decerator = new ConcreteDeceratorComponent(new ConcreteComponent());
decerator.operate();
}
}
运行结果:
具体实现的逻辑 ============ 在原逻辑之前增加了逻辑 具体实现的逻辑 在原逻辑之后增加了逻辑
设计模式的灵活应用. 假如当前具体类就只有一个. 我们就不需要定义抽象的Component了. 如何实现装饰模式呢? 那就让装饰器直接继承自原来的类就可以了。

二、装饰器模式的特点
- 装饰对象和真实对象有相同的接口。这样客户端对象就能以和真实对象相同的方式和装饰对象交互。
- 装饰对象包含一个真实对象的引用(reference)
- 装饰对象接受所有来自客户端的请求。它把这些请求转发给真实的对象。
- 装饰对象可以在转发这些请求以前或以后增加一些附加功能。这样就确保了在运行时,不用修改给定对象的结构就可以在外部增加附加的功能。在面向对象的设计中,通常是通过继承来实现对给定类的功能扩展。
三、装饰器模式的使用场景
以下情况可以考虑使用装饰器模式
- 需要扩展一个类的功能,或给一个类添加附加职责。
- 需要动态的给一个对象添加功能,这些功能可以再动态的撤销。
- 需要增加由一些基本功能的排列组合而产生的非常大量的功能,从而使继承关系变的不现实。
- 当不能采用生成子类的方法进行扩充时。一种情况是,可能有大量独立的扩展,为支持每一种组合将产生大量的子类,使得子类数目呈爆炸性增长。另一种情况可能是因为类定义被隐藏,或类定义不能用于生成子类。
四、装饰器模式的优点
- Decorator模式与继承关系的目的都是要扩展对象的功能,但是Decorator可以提供比继承更多的灵活性。
- 通过使用不同的具体装饰类以及这些装饰类的排列组合,设计师可以创造出很多不同行为的组合。
五、装饰器模式的缺点
- 这种比继承更加灵活机动的特性,也同时意味着更加多的复杂性。
- 装饰模式会导致设计中出现许多小类,如果过度使用,会使程序变得很复杂。
- 装饰模式是针对抽象组件(Component)类型编程。但是,如果你要针对具体组件编程时,就应该重新思考你的应用架构,以及装饰者是否合适。当然也可以改变Component接口,增加新的公开的行为,实现“半透明”的装饰者模式。在实际项目中要做出最佳选择。
六、装饰器模式使用了哪些设计模式的原则?
- 最明显的体现就是开闭原则—对扩展开发, 对修改关闭. 当新的需求到达, 在不改变原来功能的基础上进行扩展.
- 依赖倒置原则—依赖于抽象, 而非具体. 方便扩展, 再来一种新房子, 不用修改房子装饰类.
- 单一职责原则: 一个类只负责一件事
转载请注明来源,欢迎对文章中的引用来源进行考证,欢迎指出任何有错误或不够清晰的表达。可以在下面评论区评论,也可以邮件至 george_95@126.com